Jiping Bi  毕季平

  

Student

M.E. Candidate at Yantai University, Yantai.

📩 bijiping@s.ytu.edu.cn

 
 GitHub  

Biography

毕季平,烟台大学计算机与控制工程学院控制工程专业,硕士研究生在读,师从宋永超老师。研究方向为智能交通系统与计算机视觉等。在IEEE Trans.期刊/中科院1区发表多篇论文。主持烟台大学研究生科研基金重点项目1项。

Jiping Bi is a master's student in the School of Computer and Control Engineering at Yantai University, under the supervision of Prof. Yongchao Song (宋永超). His research interests include intelligent transportation systems and computer vision. He has published multiple papers in IEEE Trans. journals/the first quartile of the Chinese Academy of Sciences. He has also led a key project funded by the Yantai University Graduate Research Fund.

News

Experience

Selected Publications

* Corresponsing Author

 

Freq-3DLane: 3D Lane Detection From Monocular Images via Frequency-Aware Feature Fusion

Yongchao Song, Jiping Bi*, Lijun Sun, Zhaowei Liu, Yahong Jiang, Xuan Wang
IEEE Transactions on Intelligent Transportation Systems (IEEE TITS), 2025
(SCI Q1 TOP, IF=)
[PDF] [Code]


 

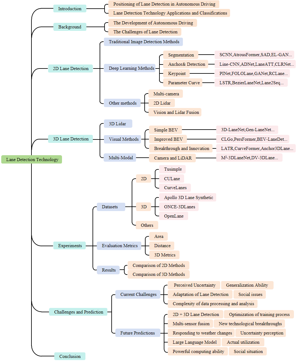
Lane Detection for Autonomous Driving: Comprehensive Reviews, Current Challenges, and Future Predictions

Jiping Bi, Yongchao Song*, Yahong Jiang, Lijun Sun, Xuan Wang, Zhaowei Liu, Jindong Xu, Siwen Quan, Zhe Dai, Weiqing Yan
IEEE Transactions on Intelligent Transportation Systems (IEEE TITS), 2025
(SCI Q1 TOP, IF=)
[PDF]


 

Improving Optical Remote Sensing Image QualityThrough Random Degradation and Adaptive FusionSuper-Resolution Networks

Lijun Sun, Jiping Bi, Yongchao Song*, Zhaowei Liu, Xuan Wang
IEEE Transactions on Geoscience and Remote Sensing (IEEE TGRS), 2025
(SCI Q1 TOP, IF=)
[PDF]


 

DRGAN: A Detail Recovery-Based Model for Optical Remote Sensing Images Super-Resolution

Yongchao Song, Lijun Sun*, Jiping Bi, Siwen Quan, Xuan Wang
IEEE Transactions on Geoscience and Remote Sensing (IEEE TGRS), 2024
(SCI Q1 TOP, IF=)
[PDF]


 

Design and implementation of intelligent monitoring system for agricultural environment in IoT

Yongchao Song, Jiping Bi, Xuan Wang*
Internet of Things (IOT), 2023
(SCI Q1, IF=)
[PDF]


Patents

Projects

Awards and Honors

Services

Peer Review: